| FORUM

FEDEVEL
Platform forum

USE DISCOUNT CODE
EXPERT30
TO SAVE $30 USD

To the Experts

Abu Issa , 08-06-2017, 05:31 PM
dear friends i learn a few good things in Altium and can design my circuits in good way
but the problem here when i try to make A circuit film for etching when i try to combine a selected Layer with Drill Layer the drill holes are shifted from there original place
i've try to change the fabrication settings but nothing change
i well upload images to show you what is the point
the first ( circuit ) is the circuit before gerber fabrication
the second ( Camtastic without drill ) is the generated gerber file without importing exported N.C drill file
the last one is the previous file turned into negative film combined with drill file , and you can notice the shift
i want to make drills printed in the same film correctly
and thanks to you all
robertferanec , 08-08-2017, 09:54 AM
If drill is shifted, you do not need to care - they can adjust this in the PCB manufacturing company. If you still would like to correct the position, then usually you have couple of options where you would like to place 0,0 of the drilling output. Go to your job file -> Fabrication Outputs -> NC Drill Files, then right click -> Configure:
- Reference to absolute origin
- Reference to relative origin (this is probably what you would like to select)


Abu Issa , 08-09-2017, 05:22 PM
i will try
thanks in advanced for your replay and interest
Abu Issa , 08-09-2017, 05:43 PM
dear sir
i didn't find the option you have pointed to
should i generate a new NC drill file ??
or i can correct the current one
the steps were
fabrication output > nc drill files but when i make right click on it nothing appear
the same on any other files
robertferanec , 08-10-2017, 10:51 AM
Maybe this will help:


Abu Issa , 08-27-2017, 02:08 AM
dear friend i've tried what did you tell me but the problem still exist
the problem is not in gerber's outputs
in film wizard i make the bottom layer as negative
now try to merge the drill file with the negative output and you will see what i mean
the available way to print pcb here is only the light sensitive method if you know what i mean (( manually with negative film and light box ))
we have no pcb factories
follow the steps as i mentioned above and you'll see what i'm talking about
the drills are shifted from there original position
so i have to print two separate transparencies one for negative layer and the other for drill holes and then lied them over each other
robertferanec , 08-27-2017, 07:27 AM
Hmm ... what you are trying to achieve? Are you going to manufacture the PCB by yourself? Because if you are sending the gerber data into production, you do not need to show holes in the gerber files.
Abu Issa , 08-27-2017, 12:09 PM
exactly ... we don't have pcb manufactures so we have to make it by ourselves
i think you now knowing what i'm talking about
the holes are not in there positions . and i've tried all setting
please help me with your experience in altium
robertferanec , 08-28-2017, 10:56 AM
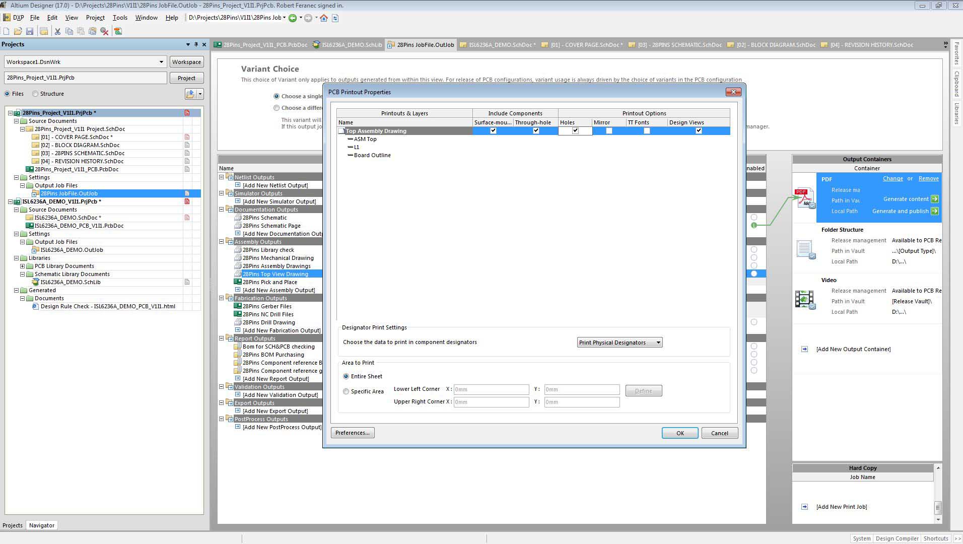
Did you try: Job file -> assembly outputs -> your assembly output -> Right click -> Configure and check "Holes"?


Abu Issa , 08-29-2017, 07:58 AM
i never found the results you have posted my design is not complicated as your's. the details in your design as outputs not exists in my design
i watched most of your altium course on youtube but the problem they are not organized and not in order (( like Learn Altium Essentials4 -7 -8 )) but i never find the others
i will try to start new project from zero and follow the steps and then post the results here
regards
robertferanec , 08-29-2017, 02:22 PM
You can download our open source projects and check how it was done. Our simplest project is 28pins: http://www.28pins.com/
Abu Issa , 08-31-2017, 04:05 PM
dear
i didn't get the idea of complicating the job by downloading a new project
the subject is very simple i want to print a layer with open holes like orcad there was an option (( keep drill holes open ))
there is no need to start a new project and wasting time
all i need is to put the holes in there positions
is there any video for this or turning back to ORCAD suite
because i noticed that altium only differ by it's 3D objects
​regards
Use our interactive Discord forum to reply or ask new questions.
Discord invite
Discord forum link (after invitation)

Didn't find what you were looking for?